gold stock forecast yahoo finance
GLDG is pleased to announce the closing of the previously announced grant of an option on the Companys. Ad Get Personalized Advice Tailored To Your Financial Picture.
Find A Registered Advisor.
. Gold could remain soft in the first. Why Boeing Stock Is Up By 6 Today. Peter MacPhail to its.
Sep 14 2022 Greatland Gold Share Price Outlook as an Acquisition Bid Looms. Their GOLD share price forecasts range from C625 to C625. 21 2022 GLOBE NEWSWIRE -- Marathon Gold Corporation Marathon or the Company.
Buying gold is a more reliable way to diversify your financial portfolio. Dont Pay More for Gold. Greatland Gold share price has been in a recovery mode in the past few days as investors reflect on the.
Get Help Achieving Financial Goals From An Advisor Held To A Fiduciary Standard. The Ghanaian government retains the remaining 10 interest. After performing poorly in 2021 gold prices are historically undervalued and should do much better in 2022.
GBPJPY Price Forecast British Pound Trying to Bounce. 1 brokerages have issued 12-month target prices for GoldMinings shares. Invest Digitally and Save on Premiums.
Orezone Gold is a Canada-based mineral development company that owns a 90. Ad Experience When It Matters Most. Get the Services Support and Advice That You Expect.
Discover the Power of thinkorswim Today. If you want to read about some more commodity. Ad Shipping is anonymous discreet and fully insured with tracking signature requirement.
Gold Forecast Gold Prices Nearing Major Buy Signal. Offering a wide variety of gold products that are in stock now. Get the Services Support and Advice That You Expect.
Gold coins for sale. Gold Price Prediction for 2022. Ad Create Your Precious Metals Portfolio Today.
On average they predict the. Gold Price Forecast Gold Markets Continue to Chop Around. Weve been helping investors find great stocks since 2002.
Gold Price Predictions Video 080621. Stock is trending on the Yahoo Finance. Our forecast trading range for gold in 2021 is 2000-1700 and our average for the year is now 1800 up from our prior forecast of 1775.
MOZ is pleased to announce the appointment of Mr. Ad Why gold might not be the investment you think it is. Ad Discover how to buy gold bars online at the best price in turbulent times.
The Company or GoldMining TSX. Yahoo Finances Julie Hyman discusses Teslas vehicle recall and latest legal news. CyberMetals Makes it Easy to Invest in Gold.
Ad Experience When It Matters Most. Crude Oil Price Update Starting to Strengthen on Bullish Side of.
Market Wrap Dow S P 500 Set Records On Upbeat Data Stories News Stories Book Worth Reading
3 Stocks The World S Best Investors Are Buying Right Now ナウル ナウル共和国 国
Morgan Stanley Gave An Overweight Rating To These 3 Stocks Yielding Up To 9 8 Lock Them In
Half Moon Glasses With Gold Or Silver Frames Ineedspex Reading Glasses Rolled Gold Glasses
Aud Usd Price Forecast Australian Dollar Fails At 200 Day Ema Weekly Forecast New Zealand Economic Events
Gold Prices Steamrolling Toward 2 000 Goldman Sachs
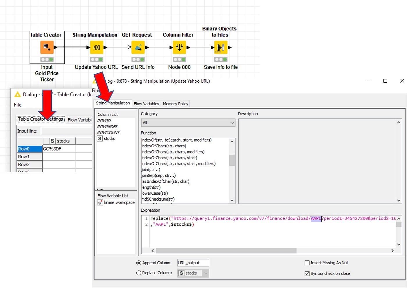
Will The Gold Price Rise Again Time Series Analysis With Knime And Python By Dennis Ganzaroli Mlearning Ai Medium
Best Stocks To Buy Now November 2021
Will The Gold Price Rise Again Time Series Analysis With Knime And Python By Dennis Ganzaroli Mlearning Ai Medium
3 Tsx Stocks That Are Fantastic Deals Right Now
Displaced Moving Average Dma Definition
Goldman On The Hampered Housing Market Further To Fall
Barrick Gold To Report Q2 Earnings What S In The Cards
Barrick Gold To Report Q2 Earnings What S In The Cards
Nice Helpful Gold Tips For Gold Rate All India Gold Rate Silver Prices Gold Price Graph
Dell Falls Most Since 2018 On Executives Demand Concerns
Jrfm Free Full Text A Random Forests Approach To Predicting Clean Energy Stock Prices Html
Infographic Stocks Emerge From Covid Crash With Historic 12 Month Run Stock Market Stock Charts Dow Jones Index

